- Published on
Choosing the Right Game for Streaming: The Community Growth Sweet Spot in 2025
- Authors

- Name
- Robin
Finding the perfect game for streaming growth is not about chasing trends—it is about finding the sweet spot between popularity and saturation.The question every new streamer faces: "What game should I play to grow my community?" It's a deceptively simple question with a complex answer that can make or break your streaming career.
The streaming community is divided on this topic, but the real answer lies in understanding the delicate balance between discoverability and authenticity. Let's explore what actually works in 2025's competitive streaming landscape.
The Game Selection Dilemma
The fundamental challenge is finding a game that's:
- Popular enough to have viewers
- Not oversaturated with streamers
- Something you're genuinely passionate about
- Suitable for creating engaging content
"I know the game has to be popular enough that it has viewers but not heavily saturated with streamers. But choosing the right game to make a community is hard to choose." - FatalFuryFGC, r/streaming community
The Two Schools of Thought
School 1: Play What You Love
"Ultimately you shouldn't game-seek to try and gain viewers. Your stream is about you, play what you like/enjoy/are passionate about. What can YOU be entertaining with? What can you create content with to share off platform? Those two factors will be much larger toward success than 'choosing a game that has viewers.'" - Deathbringerttv, r/streaming community
Pros:
- Authentic passion shines through
- Sustainable long-term content
- Easier to maintain consistency
- Natural entertainment value
Cons:
- May limit initial discoverability
- Could choose a dead game
- Might not align with trending content
School 2: Strategic Game Selection
"You absolutely should consider what game to grow from. If it's too saturated, you could have outstanding charisma and entertainment value, won't matter if no one clicks on your stream because there's 10k other live streams in that category." - Sad_Efficiency69, r/streaming community
Pros:
- Better discoverability potential
- Access to existing communities
- Algorithm-friendly content
- Higher chance of initial growth
Cons:
- Risk of inauthentic content
- Potential audience dependency
- May lead to burnout
- Could limit long-term growth
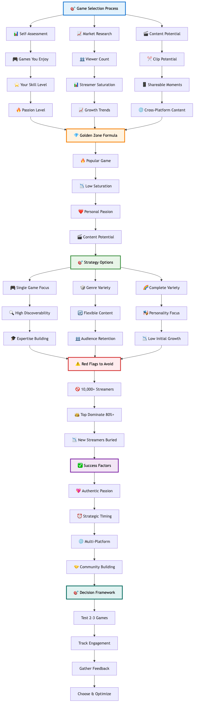
The Golden Zone: Finding Your Sweet Spot
The most successful approach combines both philosophies by finding your personal "golden zone":
The Golden Zone Formula
Game Popularity + Low Saturation + Personal Passion + Content Potential = Success
How to Identify Your Golden Zone
- List games you genuinely enjoy playing
- Research their current streaming metrics
- Analyze the competition level
- Assess your content creation potential
- Test with short streams
Genre-Based Strategy: The Smart Alternative
Instead of focusing on a single game, consider building around a genre:
"Rather than a specific game, I think it makes more sense to choose a specific niche or genre. Pick a couple games that are similar that you can still rotate through without putting your audience off and you're less likely to burn out." - Fair-Joke-8062, r/streaming community
Benefits of Genre Focus
- Flexibility: Switch between similar games
- Audience Retention: Viewers interested in the genre stay
- Burnout Prevention: Variety within your niche
- Content Opportunities: Cross-game comparisons and discussions
Popular Genre Categories for 2025
- ARPGs: "Arpg are very well received." - creepykitkenYT, r/streaming community
- Roguelikes: High replayability, good for streaming
- Indie Games: Less saturated, passionate communities
- Retro Gaming: Nostalgic appeal, dedicated fanbase
- Horror Games: High engagement, shareable moments
The Saturation Problem: When to Avoid a Game
Red Flags for Oversaturation
- 10,000+ concurrent streamers in the category
- Top streamers dominating 80%+ of viewers
- New streamers getting buried in the directory
- Algorithm favoring only established creators
The Discoverability Test
Ask yourself:
- Can viewers find you by browsing the game category?
- Are you likely to appear in the top 20 results?
- Is there room for new streamers to grow?
The Content Creation Factor
Your game choice should enable strong content creation:
Questions to Ask
- Can you create clips that work on other platforms?
- Are there natural talking points during gameplay?
- Does the game have shareable moments?
- Can you provide unique insights or entertainment?
Content-Friendly Game Features
- High skill ceiling for improvement content
- Random events for unexpected moments
- Social elements for community building
- Story elements for narrative content
- Competitive aspects for achievement content
The Multi-Platform Reality
"Imho starting out fresh on any platform is just pissing in to the wind if you aren't releasing curated content for multiple platforms and in different formats. Use broadcasts to record content, edit it and upload it to YT." - Sad_Efficiency69, r/streaming community
Your Game Should Enable
- YouTube content creation
- TikTok/Instagram clips
- Twitter engagement opportunities
- Community building across platforms
The Time Factor: When You Stream Matters
Game selection isn't just about the game—it's about timing:
Peak Hours Strategy
- Stream during your target audience's active hours
- Avoid competing with major events or releases
- Consider time zones of your potential audience
- Test different times to find your sweet spot
Consistency Over Optimization
- Regular schedule matters more than perfect timing
- Build habits for your audience
- Create expectations they can rely on
The Authenticity Balance
The key is finding games where you can be both strategic and authentic:
The Authenticity Test
- Do you genuinely enjoy playing this game?
- Can you play it for hours without getting bored?
- Do you have natural enthusiasm for it?
- Can you talk about it passionately?
The Strategy Test
- Is there a discoverable audience?
- Can you compete in this space?
- Does it align with your content goals?
- Is it sustainable long-term?
Practical Steps to Choose Your Game
Step 1: Self-Assessment
- List 10 games you genuinely enjoy
- Rate your skill level in each
- Assess your content creation potential
- Consider your personality fit
Step 2: Market Research
- Check current viewer counts
- Analyze streamer saturation
- Look at recent growth trends
- Identify content opportunities
Step 3: Test and Iterate
- Stream each candidate for 2-3 sessions
- Track viewer engagement and retention
- Gather feedback from early viewers
- Adjust based on results
Step 4: Commit and Optimize
- Choose your primary game
- Develop your unique angle
- Create consistent content
- Build your community
The Long-Term Perspective
"Don't try to choose a game based on the community it will give you. It'll lock you into that game forever and won't result in a faithful community." - HereToKillEuronymous, r/streaming community
Building for the Future
- Focus on personality development
- Create content that transcends any single game
- Build relationships with your audience
- Develop skills that transfer across games
The Game Selection Process

Complete framework for evaluating games based on market conditions, personal fit, and content potential.
The Bottom Line
The perfect game for streaming growth in 2025 is one that:
- You genuinely enjoy and can play long-term
- Has a discoverable audience without oversaturation
- Enables strong content creation across platforms
- Aligns with your personality and streaming goals
- Provides room for growth and community building
Remember: Your audience comes for the game but stays for you. Choose a game that lets your personality shine while giving you the best chance to be discovered. The right game is just the beginning—your community will be built on the value and entertainment you provide, regardless of what you're playing.
The streaming landscape is constantly evolving, but the principles of authentic passion combined with strategic thinking will always be the foundation of sustainable growth.